Hola Rafa,
Gracias por tu observación.
Efectivamente, el nodo de Soporte/Resistencia actualmente muestra dos parámetros: Sensibilidad y Períodos de Análisis. Sin embargo, hemos estado trabajando en una mejora de este nodo para hacerlo más intuitivo y darle más control al usuario, sale este mes con la actualización de marzo, voy a ver si puede liberarse esta parte hoy, para que ya que estás con ello, lo aprendas de la forma correcta con lo nuevo, te explico:
En la próxima actualización, el nodo pasará a tener tres parámetros:
-
Period (Período): Define cuántas velas se analizan para detectar los niveles. Es más directo y consistente con el resto de indicadores de la plataforma, donde “período” siempre significa lo mismo.
-
Strength (Fuerza): Establece cuántas veces el precio debe haber tocado una zona para considerarla un nivel válido. Esto es más objetivo que “sensibilidad”, porque te permite decidir: “quiero que el nivel haya sido probado al menos 3 veces”. Así sabes exactamente qué estás configurando.
-
Method (Método): Permite elegir entre dos formas de detectar los niveles:
-
Pivot — busca los máximos y mínimos extremos del período.
-
Fractal — usa fractales de Bill Williams (patrones de 5 velas) para encontrar niveles con mayor precisión.
-
Es una mejora pensada para que el criterio de detección sea más claro y configurable. La documentación ya refleja estos nuevos parámetros porque se publicó alineada con la versión que viene.
Respecto a tu pregunta sobre el nodo Comparison y la opción “cerca”: no existe un operador con ese nombre, pero se consigue fácilmente así:
-
Operator: Selecciona
==(Equal) -
Tolerance: Pon un valor mayor que 0
El parámetro Tolerance define “qué tan cerca es suficiente”. Por ejemplo, si operas EURUSD y quieres detectar que el precio está cerca del soporte con un margen de 10 pips, configuras Tolerance = 0.0010. Si el soporte detectado es 1.0800, la condición dará verdadero cuando el precio esté entre 1.0790 y 1.0810.
La conexión quedaría de esta forma para entrar en compra cerca de un soporte:
Current Price → value1 ──┐
├─→ Comparison (== con tolerance 0.0010) → condition → Buy
Support Level → value2 ─┘
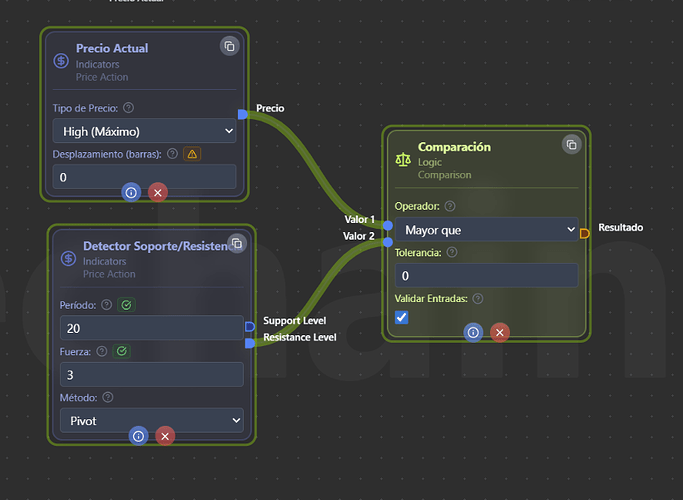
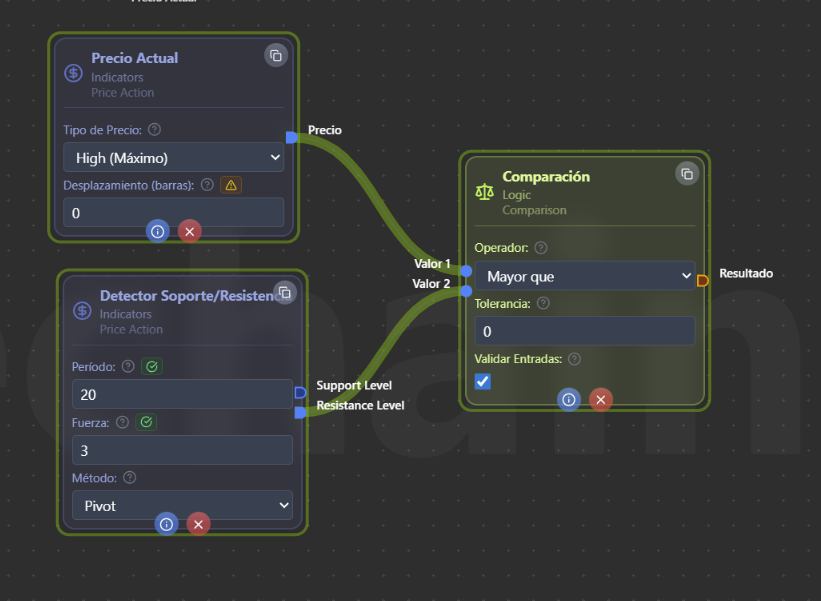
Respecto al flujo que comentas al final, debería ser así:
Current Price (PRICE_HIGH) → value1 ──┐
├─→ Comparison (>) → condition → Close Buy
Resistance Level → value2 ─────────┘
Quedo atento por si tienes más dudas.
Un saludo,
Ignacio
